ZAP 介绍
2 min read
本文为 2012 年在 FreeBuf 发表的文章,原地址为:ZAP 介绍。以下内容除了将图片转换为 WebP 外均无修改。
感谢Line投递,转载请注明出处!
Zed Attack Proxy简写为ZAP,是一个简单易用的渗透测试工具,是发现Web应用中的漏洞的利器,更是渗透测试爱好者的好东西。
ZAP下载地址:https://www.owasp.org/index.php/OWASP_Zed_Attack_Proxy_Project
ZAP中国:http://www.owasp.org.cn/
BackTrack5R3中集成了ZAP,下面我来演示了一下ZAP的简单实用。
打开方式:
1、
cd /pentest/web/owasp-zap
./zap.sh
2、
Applications|BackTrack|Vulnerability Assessment|Web Application Assessment|Web Vulnerability Scanners|owasp-zap
使用方法:
1.设置
ZAP像Burp suite一样使用代理的方式来截取网站。

在Tools|Local proxy中设置相关选项。

默认已经设置好了,如果端口冲突就自己改。
在Firefox中设置代理。
Edit|Preferences|Advanced|Network|Setting
选择Manual proxy configuration单选项。

浏览目标机器,这里使用Metasploitable2来示例。
用Firefox访问后,在ZAP中出现了Sites。
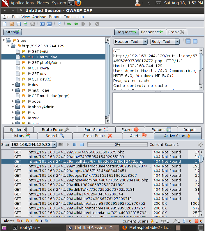
2.Spider site
右键选择Attack|Spider site

扫描要很久,因为是示例所以就先停了。
3.Brute Force
在Site选择目标,在List中选择字典。有big medium small等类型的字典。

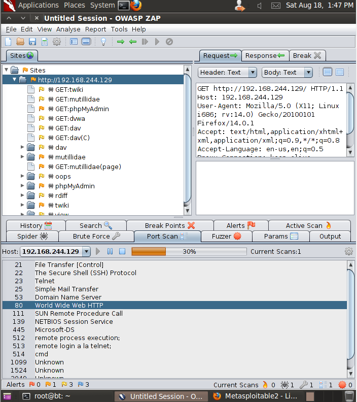
4.Port Scanner

虽然扫描速度很快,但是不够Nmap准确。
5.Active Scan
主动扫描是ZAP最强大的功能之一。

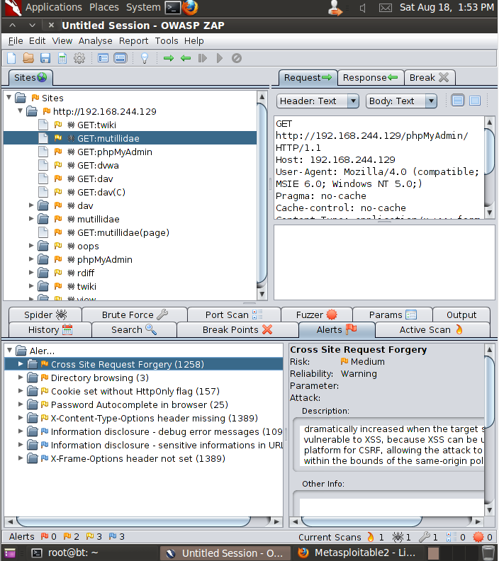
6.Alerts
扫描出来的漏洞就在这里了。

7.插件
待续